• 榴莲视频APP下载安装能打开,榴莲视频免费APP,榴莲视频APP污黄,榴莲视频在线观看黄版

    AIM新品推荐—用PBA软件实现10GE数据分析

    发布时间:2023-02-16 12:04:17分享到:

    图片2.jpg

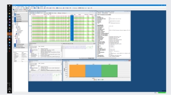
    PBA软件最新版本2.80又有新功能,实现10GE数据分析

    随着航空电子通信网络速度的提高,AIM的PBA.pro图形分析、仿真和可视化软件框架已经扩展以支持高性能第三方10G以太网板卡总线监控和数据捕获功能。

    用户现在可以与其他AIM板卡接口(包括MIL-STD-1 553、STANAG391 0/EFEX、ARINC429、AFDX/ARINC664P7等)的数据一起捕获10G以太网数据。与AIM板卡一样,10G板卡可以与外部时钟源同步,因此解决方案在PBA.pro中的所有航空电子设备接口上提供精确的时间同步。这使得强大的测试和分析功能也能够应用于10G数据记录上!


    最新V2.80版本中的其他改进:


    生成具有非循环消息、中断处理和错误注入的1553卡编程

    图片1.jpg



    用于常用功能的附加弹出窗口,以及在不使用时自动关闭窗口

    图片3.jpg



    010-58816565

    网站地图